成永生1, 2, 3,周 瑶1, 2, 3
(1. 中南大学 有色金属成矿预测与地质环境监测教育部重点实验室,长沙 410083;
2. 中南大学 有色资源与地质灾害探查湖南省重点实验室,长沙 410083;
3. 中南大学 地球科学与信息物理学院,长沙 410083)
与传统的土壤重金属含量定量研究方法相比,高光谱遥感技术具有成本低、效率高、探测范围广、宏观性强、可动态监测等优势。基于空-天-地研究视角,分析了土壤重金属高光谱数据特征、预处理方法与技术流程、应用条件与范围,论述了基于高光谱遥感技术开展土壤重金属监测的发展历程。通过归纳基于土壤重金属、土壤活性成分的光谱特征反演,发现土壤有机质、铁氧化物、黏土矿物等含量是导致土壤特征波段差异的关键因素。总结了土壤中常见活性成分及重金属的特征波谱,认为350~2500 nm是预测土壤成分含量的主要特征波段范围。影响反演精度的关键因素包括土壤高光谱响应机制、高光谱数据质量、重金属赋存状态以及反演建模方法,改进光谱优化方法、构建高效的反演模型、明确重金属光谱特征及其赋存机理是进一步提升土壤重金属高光谱反演精度的有效途径和方式。为适应土壤重金属含量定量监测研究需要,未来高光谱遥感技术将会朝着定量化、宏观化、主动化、现场化方向发展。另外,数据多源化、非线性方法与线性方法融合、顾及重金属和活性成分的多特征波段,也是今后高光谱遥感技术发展的重要趋势。
文章编号:1004-0609(2021)-11-3450-18 中图分类号:X833 文献标志码:A
引文格式:成永生, 周 瑶. 土壤重金属高光谱遥感定量监测研究进展与趋势[J]. 中国有色金属学报, 2021, 31(11): 3450-3467. DOI: 10.11817/j.ysxb.1004.0609.2021-42086
CHENG Yong-sheng, ZHOU Yao. Research progress and trend of quantitative monitoring of hyperspectral remote sensing for heavy metals in soil[J]. The Chinese Journal of Nonferrous Metals, 2021, 31(11): 3450-3467. DOI: 10.11817/j.ysxb.1004.0609.2021-42086
土壤污染的监测和治理是与经济社会发展和人类生命健康安全紧密相关的内容,受到各国政府和学者们的广泛关注。由于采矿、城市化以及农业和工业过程等人为活动,我国土壤污染形势十分严峻。据2014年《全国土壤污染状况调查通报》[1]统计,我国土壤污染超标率高达16.1%,耕地超标率高达19.4%;以重金属污染最为严峻,占全部超标点位的82.8%;镉、镍、砷、铜、汞、铅、铬、锌是主要的无机污染物,其点位超标率分别为7%、4.8%、2.7%、2.1%、1.6%、1.5%、1.1%和0.9%。我国因耕地污染导致的粮食污染多达1.2×107 t,造成的经济损失高达2×1010元[2],城市、城郊和农村均存在不同程度的土壤重金属污染问题[3-5],且还在以每年3.3×105~4.7×105公顷的速度增长,污染程度也在逐渐加深[6-7]。重金属污染毒性强、迁移缓慢、不可逆转、具有隐蔽性,被人体摄入过量时会引起严重的健康问题。如何实时、快速、高效获取土壤中重金属含量及空间分布信息,对于相关部门开展土壤重金属防治工作至关重要。
传统检测土壤重金属元素含量的方法[8-9]通常是先在研究区采样土壤样本,再在实验室进行生化分析,然后采用合适的空间插值方法对数据进行拟合,“以点代面”求得区域重金属元素含量。该类方法可以准确测定单个采样点的重金属含量,检测精度高、检出下限低、准确性强,但该方法检测环节多、操作复杂、耗时长、成本高,难以满足空间大尺度快速、实时、连续监测土壤重金属含量及空间分布的需求,此方法更适合小面积土壤重金属含量监测。比较而言,高光谱遥感技术具有动态连续无损监测、实时性强、成本低、探测范围广、宏观性强等优势[10],是及时对土壤重金属元素含量进行监测的有效途径,尤其是地面与非地面高光谱技术的有机结合可形成空-天-地一体化的监测体系。基于前人研究成果,本文概述了土壤重金属含量预测方法及空-天-地信息特征,阐述了土壤中部分重金属元素及其相关组分的光谱响应特征波段,总结了高光谱定量监测机理以及影响反演精度的关键因素,评述了高光谱遥感技术在土壤重金属污染监测领域的研究进展、技术现状与发展趋势。
1 土壤重金属含量预测方法
调研国内外文献,总结土壤重金属含量估算方法发展过程,发现用于土壤重金属含量估算的方法主要可分为两类:地统计插值方法和遥感反演方法。
1.1 地统计插值方法
本文所指的传统监测土壤重金含量的方法即地统计插值法。地统计插值法用于预测和分析具有时空现象的地理数据[11]。与经典统计方法相比,地统计插值的优点是不需要重复、密集采样,节省成本,且可较好地描述土壤中重金属含量的空间分布,以及评估预测值的不确定性。地统计插值法在反映样本空间上的格局、离散性、相关性、依赖性和结构性等方面有强大的理论支撑[12-13]。地统计插值法估算土壤重金属含量的一般流程为:首先通过野外布点采集若干个土壤样品,在实验室测定、分析样本重金属含量;然后结合样点空间分布、重金属元素含量、地形等因素选定插值方法,对样本点进行插值加密;最后获得研究区未采样点土壤重金属含量并生成预测值的不确定性度量值。常被用于土壤重金属污染预测的地统计插值方法有反距离加权法(IDW)、Kriging插值法、样条函数法(Spline)、多元回归法(Multiple regression analysis)、径向基函数(RBF)等[14]。
但分析土壤样本重金属含量,分析时间长、成本高、流程复杂,从成本考虑不适合大面积、重复采样,也难以采集地势险峻处的代表性样本。而地统计插值法必须以足够样本点数据做支撑,故该方法难以满足空间大尺度快速、实时、连续监测土壤重金属含量及空间分布的需求,该方法更适合小面积土壤重金属含量的快速监测。
1.2 遥感反演方法
在特定的电磁波波段范围,遥感传感器可通过光谱通道捕获土壤不同成分物质振动和电子跃迁发射与吸收的能级信息并进行持续遥感成像,进而获得土壤独一无二的光谱特征曲线,并以此为依据进行土壤各组分识别[15]。
在高光谱技术出现之前,研究者们尝试将多光谱遥感数据用于土壤重金属含量监测,但由于早期多光谱遥感数据波段少、光谱分辨率低、空间分辨率低、波谱不连续且不能覆盖可见光至近红外整个范围,用其进行反演,模型精度很低,一度使得遥感技术在土壤重金属监测领域止步不前。
高光谱遥感技术光谱分辨率高、波段连续性强、“图谱合一”,在300~2500 nm波谱范围可细分为几百个波段捕获地物详细光谱信息,探测能力相对于早期多光谱遥感极大地增强。它的出现,使得定量和半定量地提取地物信息成为可能。将高光谱遥感技术用于土壤重金属含量监测,研究人员可以动态、连续、快速、大范围的获取地表土壤属性信息海量数据,使得实时、快速、高效获取大范围土壤重金属含量及空间分布信息成为可能,推动了遥感技术在该领域的跨步式发展。
2 土壤重金属“空-天-地”信息特征
土壤地球化学数据和光谱数据是利用高光谱遥感技术预测土壤重金属元素含量的基础支撑数据。其中地球化学数据的作用是:1) 分析各土壤组分和重金属元素之间的共生组合规律及赋存关系;2) 提供反演模型的验证数据集;3) 与土壤光谱进行相关性分析,获取相应重金属元素含量诊断波段;4) 初步了解研究区土壤重金属污染级别、形成原因和空间异质性等。
土壤光谱数据的作用是:1) 作为反演模型的自变量构建反演数学表达式,提取土壤重金属含量信息;2) 绘制土壤重金属含量空间分布图。
2.1 地球化学特征
高光谱遥感监测土壤重金属含量通常所需的地球化学数据主要包括:重金属、氧化铁、有机碳、氧化镁、氧化钾、氧化锰等土壤组分含量以及土壤pH值。土壤地球化学数据是重金属高光谱反演建模的重要基础,常用的土壤样本化学分析流程如图1所示。首先需对野外采集的土壤样品进行风干、研磨、过筛等预处理;然后利用地球化学方法测定土壤样品中的元素含量,常用的测试方法包括X射线荧光光谱法(XRF)、紫外-可见光分光光度法(UV)、原子荧光光谱法(AFS)、电感耦合等离子体质谱仪法(ICP-MS)、原子吸收光谱法(AAS)、ICP光学发射光谱法(ICP-OES)、高效液相色谱法(HPLC)等;最后对地球化学数据进行统计和分析。描述性统计和分析有助于初步了解研究区土壤重金属污染级别、形成原因和空间异质性等,土壤化学组分含量之间的相关性分析有助于探寻各土壤化学组分之间的共生组合规律及赋存关系,插值方法是传统预测研究区土壤重金属的主要手段。

图1 土壤样品化学分析与处理流程
Fig. 1 Soil sample chemical analysis and processing process
2.2 高光谱数据特征
在高光谱遥感技术识别地物的特定的电磁波波段范围内,土壤中绝大部分组分在300~2500 nm光谱范围具有诊断性吸收特征[16-19],且不同环境下同一地物光谱特征具有明显差异。虽然早在1960年代学者们就已开始利用遥感技术测定土壤中有机质、碳酸盐矿物、水分等化学组分[16]。但由于技术限制,直至1997年,高光谱遥感技术才逐渐应用于土壤重金属监测[20]。高光谱遥感数据源质量提升是高光谱遥感技术监测土壤重金属模型稳定性与精度提升的重要基础。
2.2.1 地面高光谱
在获取高光谱影像开展土壤重金属信息提取时,同步采集研究区内地面高光谱数据是一项十分重要的工作。地面高光谱数据的作用主要有两个:一是室内高光谱数据受外界环境因素影响小、精度高、稳定性强,接近地物理论光谱特征值,有利于验证光谱预处理、光谱变换以及反演模型的可靠性与准确性,为寻找反演特征波段提供数据支撑;二是野外实测获取高光谱数据具有效率高、灵活性强等优点,其获取的地物均一光谱反射率,通过计算其与机载或星载高光谱影像辐射值线性关系,可对机载或星载高光谱数据进行反射率定标,是其地面验证的重要数据源。
土壤地面高光谱数据常利用手持高光谱仪,在室内测定经过风干、研磨、过筛等处理后的土壤样本而获得,光谱测定范围包括从紫外光至热红外(10 nm~1000 μm)区域。光谱测定时常根据研究土壤组分的光谱特征,确定测量的波长范围、波段数和光谱分辨率,进而选择合适的光谱仪。目前市场上比较流行的测定土壤高光谱的手持高光谱仪有:ASD FieldSpec[21-23]、ASDproFR[24]、SVCHR 1024I、PSR-3500、AvaField-3等(见表1)。
美国分析光谱仪器公司(Analytical Spectral Devices,ASD)生产的ASD FieldSpec
光谱仪配件完备且便于携带,兼顾高光谱分辨率与低噪声,是地面光谱测量的明星产品,被广泛应用于土壤重金属监测研究。郭云开等[22]采用ASD FieldSpec3对湖南省岳阳县某地区农田土壤进行室内光谱采样,用于研究该地区土壤Cr含量及其空间分布。KHOSRAVI等[23]在预处理后的ASD FieldSpec4数据支持下,发现900 nm、1920 nm处的光谱波段是反演伊朗Sarcheshmeh露天斑岩铜矿区土壤Zn、Pb元素的敏感波段。TAN等[6]利用ASD proFR光谱仪获取土壤光谱数据,成功反演了研究区土壤As、Cr含量,其模型稳定性和精度均较高。方少文等[24]利用ASD FieldSpec Pro测定红壤区土壤高光谱数据,得出560~710 nm是估算土壤有机质的敏感波段的结论。
近几年来,除了ASD系列产品,SVCHR1024I、PSR-3500、AvaField-3等性能良好的地物高光谱仪也在土壤重金属高光谱测定方面得到了广泛应用。ZHANG等[25]利用SVCHR1024I型地物光谱仪采集河北雄安新区的雄县和安新县70个耕地土壤样点野外光谱,采用直接矫正(Direct standardization,DS)算法去除环境因素对野外光谱影响,对研究区土壤Pb含量反演获得了良好的精度。袁自然等[26]利用SVCHR1024I型地物光谱仪在暗室内测定土壤样本350~2500 nm波谱范围内光谱,分析了江汉平原典型区域洪湖市燕窝镇土壤重金属Cd、Cr、Cu和Pb含量及分布。ZHANG等[27]使用PSR-3500光谱仪在实验室和现场测量350~2500 nm光谱范围内的土壤反射光谱作为预测研究区土壤Cd含量的数据源。涂宇龙等[28]利用PSR-3500光谱仪采集土壤样本350~2500 nm间1024个波段10 nm分辨率的室内光谱曲线,成功建立了湖南省柿竹园矿区土壤Cu含量反演模型。钱佳等[29]用AvaField-3地物光谱仪室内测定了红壤、水稻土和潮土三类土壤高光谱数据,指出一阶微分变换后光谱中400、590、620、670、790、850、1790、2270 nm波段反射率是预测研究区这三类土壤Cu含量的有效波段。美国Headwall Photonics公司的Starter Kit室内移动扫描平台进行土壤高光谱测定时不需要对土壤样本进行过筛和研磨等预处理,可极大的缩短样本处理时间,提高整个反演流程效率。WANG等[30]使用Starter Kit平台测定褐土土壤近红外高光谱图像,快速、有效的评估了速效钾含量。
表1 常用的手持高光谱仪基本参数
Table 1 Basic parameters of commonly used handheld hyperspectrometers

2.2.2 高光谱影像
高光谱影像指通过各种空间平台搭载的成像光谱仪(传感器)获取的目标区域图像信息和光谱信息,按成像光谱仪距地高度可分为高空高光谱(大于200 m)和低空高光谱两大类。
高空高光谱遥感技术在土壤信息提取最初阶段得到了很好的应用效果,使得大规模面状信息普查得以实现。结合反演模型和遥感影像可以快速绘制土壤重金属含量空间分布图,为土壤重金属污染分析与防治提供数据支撑。ZHANG等[31]利用HJ-1A/1B数据成功反演了鄱阳湖重金属(Cu、Pb、Zn)含量,并绘制了鄱阳湖总悬浮物浓度分布图反映需重点治理的区域;杨灵玉等[32]运用Hyperion影像成功反演了三江源区玉树县土壤Zn、Cd元素含量,通过绘制的重金属含量空间分布图,得出研究区土壤Zn含量受人类活动较强的结论。
但由于成像光谱仪数据获取过程中几何光学参数的复杂性,加之土壤本身反射率干扰因素的过多,使得高光谱影像上存在大量的混合像元,限制了其对土壤重金属信息提取的精度。结合地面高光谱数据确认重金属敏感波段的方法可有效提升高光谱影像反演模型精度。张亚光等[33]结合ASD实测高光谱数据和HyMap影像研究目标区重金属污染,验证了二者结合监测研究区重金属污染的可行性。屈永华等[34]基于HJ-1高光谱影像和野外实测数据集成功反演了德兴铜矿周围Cu元素含量。刘华等[35]采用Hyperion影像和ASDproFR,预测了崇明东滩盐沼土壤Zn、Cr和Cu含量,预测值与实测值平均误差均可控制在4%以内。
低空高光谱具有“三高”(高空间、高光谱、高时间分辨率)性质,其空间分辨率可以达到厘米级甚至更高,光谱分辨率可达到纳米级[36-39]。相比于高空高光谱遥感,它能有效克服复杂天气及地势等环境影响,快速、实时、经济、大范围地获取土壤高光谱分辨率和高空间分辨率遥感影像。无人机搭载多种传感器的方式可解决高空成像可控性弱等问题。结合模式识别和人工智能技术,无人机影像可快速获得分辨率较高的污染物含量和分布情况并进行分析制图。低空高光谱遥感技术有效地弥补了现有高空和地面高光谱遥感技术在土壤重金属污染监测运用方面的缺陷,极大地提升了数据质量和分析优势,改善了反演模型的精度和稳定性。低空高光谱非常适用于中小型范围高精度土壤污染监测,是近年来备受关注的新技术,已逐渐成为高光谱技术监测土壤重金属污染的主要手段之一[40]。马伟波[41]采用HyMap-C数据对吉林省伊通县黑土地地表土壤重金属含量进行了反演计算,并取得了较高精度。YI等[42]分别以ASDFieldSpec4手持高光谱数据和GaiaSky-mini机载高光谱影像数据为数据源建立同一研究区的偏最小二乘回归模型,发现二者预测土壤As和Cd含量的精度很接近,证实了机载高光谱影像在土壤重金属监测方面的价值。捷克学者ZIZALA等[36]以CASI和SASI影像为数据源,进行了土壤有机质、铁元素等与土壤重金属密切相关的物质含量定量提取,模型精度达到了50%以上,侧面反映了机载高光谱影像的应用潜力。
2.2.3 高光谱数据源特征对比
土壤地面高光谱是高光谱土壤重金属监测基础研究的重要部分,它机动性强、分辨率和实效性高,能够提供地面的直接观测数据。通过对土壤地面高光谱数据进行分析,可直接构建其与重金属含量的数学方程,进而分析将航空或航天遥感应用于土壤重金属含量反演的可能性或对航空或航天遥感图像进行分析和解释。但其在观测范围、重访周期存在明显劣势。
低空高光谱技术在保持高光谱分辨率同时,空间分辨率达到米级,机动性强,为土壤重金属含量信息提取提供了高质量数据源,具有定量化的特点,非常适用于中小型范围高精度土壤污染监测,是近年来备受关注的新技术,已逐渐成为高光谱技术监测土壤重金属污染的主要手段之一。它兼具了地面高光谱高精度、高时效性的特点,但它需要严格定标,数据预处理过程比地面高光谱复杂。相比于高空高光谱,数据质量是其绝对优势,但仍在观测范围、重访周期上存在明显短板。
高空高光谱监测范围广、重访周期固定、数据海量,在大规模面状信息普查应用上具有绝对优势,但由于空间分辨率低、存在大量混合像元等数据质量上的硬性缺陷,限制了航空高光谱影像信息提取的精度。学者们在运用高空高光谱影像进行土壤重金属信息提取时常引入地面高光谱数据,有效地弥补了航天高光谱影像的光谱空间分辨率不足的缺陷,提升了航天高光谱遥感的技术水平。但是航天高光谱遥感固有的空间分辨率不足仍难以彻底弥补,航天高光谱土壤重金属模型反演精度仍难以满足大规模推广应用的要求。近年来,随着光电设备精度的提升、低轨小卫星组网的发展,高空遥感在幅宽、重访周期和空间分辨率三项关键指标中获得重大突破,很大程度上弥补了相对于低空和地面遥感在分辨率和时效性等方面的传统短板。星载高光谱遥感数据应用与土壤重金属监测前景十分可观,人们常常借助它制作重金属空间分布图。
3 土壤特征波段
地物特征波段是指对地物状态变化反应十分敏感的光谱波段。建模所需的特征波段常通过Pearson等相关性分析确定,相关性越高,波段响应越敏感。特征波段的选择是高光谱遥感技术成功反演土壤重金属元素含量的关键,建立的反演模型精度、可信度和准确度也与特征波段的选择息息相关。目前,350~2500 nm范围的反射光谱被广泛用于预测土壤成分,包括耕地土壤重金属[12]。
3.1 土壤活性成分特征波段
土壤氧化铁含量在350~2500nm范围与土壤光谱反射率呈负相关关系[43],Fe2+在430、450、510、550、1000~1300 nm处有明显的吸收谷[44-45],Fe3+在400、450、490、700、870、900、950 nm处有明显的吸收谷[44-47]。可见光区域有机质与反射率之间具有较强的相关关系,350~1000 nm是土壤有机质主要光谱响应波段。众多研究表明,511、600、815 nm是土壤有机质的反射峰[44, 48-50];470、1400、1415、1900、1915、2200、2400、2455 nm是土壤黏土矿物的反射峰[44-45, 51]。近红外波段能精确区分土壤氧化铁和黏土矿物(见图2)。

图2 土壤常见重金属及活性成分特征波段比照图
Fig. 2 Characterization bands of common heavy metals and active ingredients in soils
3.2 土壤重金属特征波段
土壤重金属元素主要是指Hg、Cd、Pb、Cr、Zn、Cu、Ni、As八种元素。可见光-近红外波段范围(350~2500 nm)是重金属最敏感的波段。Cd的特征光谱主要分布在565、681、979、1300~1400、1900 nm及2200 nm左右[52];Cu的特征光谱覆盖了可见光区域(350~760 nm)和近红外区域(760~2500 nm),主要分布在400、540~670、810~1009、1909~1920、2200~2500 nm[22, 28, 53-56];Pb的特征光谱主要分布在350~418、838、1400~1600、1930~2400 nm[47, 56-57];Cr的特征光谱主要分布在400~550、634、700、894、1250~1570、1900~2400 nm[58-59];Zn的特征光谱主要分布在480、580、810~951、1000~1410、1910~2500 nm[45, 47, 56, 60];As在435~550、1000~1400、1900~2500 nm范围内表现出较好的特征峰[56, 61]。Hg元素与铁锰氧化物呈负相关关系,其最佳预测波长主要分布在490、1140~1200和2200 nm,且其最佳预测波段和Fe元素的吸收波段一致[9, 19, 62]。Ni在400~490、750、1250、2398~2445 nm等波段处表现出较好的特征峰[63]。总结发现,不同种类重金属元素的光谱特征波段存在一定的差异,但都主要集中在可见光-近红外范围;同一重金属元素,在不同的研究中的特征光谱也存在一定差异,这主要源于不同的土壤理化性质及环境的特殊性。为此,实际反演研究工作中,需要基于具体实际情况选取最适合的特征光谱。
4 定量反演机理
早期遥感技术只能用于土壤重金属污染的定性研究,而随着高光谱传感器的不断改进,高光谱技术定量反演土壤重金属含量的研究不断深入。国内外学者围绕土壤的理化性质与光谱特征之间的关系开展了大量的深入研究与探索。总体而言,主要表现为基于土壤重金属的光谱特征反演和基于土壤活性成分的光谱特征反演。
4.1 基于土壤重金属的光谱特征反演
基于土壤重金属光谱特征反演机理是,在传感器获取信息的光谱范围内测得的土壤重金属反射、吸收光谱特征与其实测含量之间的相关关系,提取单一或多重高光谱敏感波段,对目标重金属含量与敏感波段反射率进行相关性拟合,进而推演研究区目标重金属含量及分布(见图3)。基于该种思路和方式,WANG等[64]预测了焦家式金矿区土壤中Cr元素含量;方媛[65]估算了古蔺测区Cu、As、Hg三种元素含量,并结合Landsat-8影像绘制了研究区Cu、As、Hg元素含量分布图。然而,通常情况下土壤的重金属光谱信息微弱,易被其他土壤组分光谱信息掩盖,该方法仅适用于受重金属污染特别严重的区域[66]。

图3 基于光谱特征的土壤重金属含量反演流程
Fig. 3 Inversion process of soil heavy metal content based on spectral features
4.2 基于土壤活性成分的光谱特征反演
众多研究表明,绝大部分重金属只有在其污染浓度超过4.0 mg/g左右时其光谱特征才能被有效识别,当低于此浓度时其响应特征易被其他土壤组分的光谱掩盖[62]。土壤活性成分是指在土壤中其成分发生改变会对土壤光谱反射率产生明显影响,具有明显光谱响应特征的土壤组分,如土壤水分、有机质、铁锰氧化物、黏土矿物等。众多研究表明,土壤中Cu、Cr、Cd、Pb、Zn、As、Ni、Hg元素均与铁氧化物和有机质[20, 47, 53-55, 60, 67-70]存在良好的相关关系。此外,Cr、Ni、Cu、Zn和Pb与黏土矿物也存在相关性[47, 53, 55, 60]。重金属及其相关土壤活性物质总结如图2所示,其中①代表铁氧化物、②代表有机质、③代表黏土矿物。
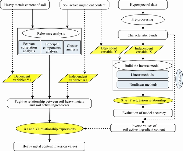
基于土壤活性成分光谱特征反演方式为没有重金属元素光谱特征或光谱特征微弱的区域提供了量化、监测和分析的方法,其可行性已被众多学者验证[71-73]。基于土壤活性成分光谱特征反演利用土壤活性成分与土壤重金属之间的吸附赋存关系,以土壤活性成分含量为中间量,构建土壤活性成分与特征波段之间的相关性拟合关系式,从而间接估算土壤中的重金属含量(见图4),二者相关性越强则间接估算结果越好。

图4 基于活性成分光谱特征的土壤重金属含量反演
Fig. 4 Inversion process of soil heavy metal content based on spectral features of active ingredients
SHEN等[74]提出以Fe含量为间接量可定量反演土壤Cu含量,且结果模型表现出良好的空间拟合度。左玲[75]指出土壤As、Zn和Cd与氧化铁含量呈正相关关系,成功等[76]以氧化铁含量为中间量构建了As、Zn和Cd含量的高光谱间接预测模型。吴昀昭等[19]利用主成分分析法发现Cu、Cr、Ni含量与Fe含量相关,Hg元素与铁锰氧化物呈负相关关系,且其最佳预测波段和Fe元素的吸收波段一致[9, 19]。土壤对Cd的吸附能力与土壤含有机质含量具有明显的正相关关系,不同土壤类型对Cd元素吸附能力都随着土壤有机质含量的增多而增强[72, 77-78]。NAIDU等[79]利用重金属与有机质之间的相关关系,实现了亚热带土壤Cd含量预测。铁锰氧化物对Cd也有很明显的吸附作用[47],为此,根据土壤Cd元素与铁锰氧化物和有机质之间的附存关系,董霁红等[80]成功预测了研究区土壤Cd含量。LIU等[63]对光谱进行不同光谱变换后,利用黏土矿物波谱吸收的相关带建立了重金属快速反演模型,发现土壤Cr、Ni、Cu和Pb的光谱响应与黏土矿物和有机质的相关带密切相关,且由黏土矿物相关带建立的模型对Ni含量具有良好的预测能力。铁氧化物在500 nm和950 nm处的特征吸收波段对土壤Pb含量预测确实敏感有效[27]。土壤Zn元素与土壤有机质、铁氧化物及黏土矿物的吸收带均有一定的相关关系[45, 47, 60],宋婷婷等[45]对云南某个旧矿区土壤Zn的污染研究也进一步得到了证实了。
总之,土壤活性物质与土壤重金属之间具有一定的相关性,但这种潜在的关联性受到土壤中有机质、铁氧化物、黏土矿物含量等的影响,充分了解与掌握了土壤的组成及理化特征,是开展高光谱定量遥感的重要前提与基础。
5 制约反演精度的关键因素
5.1 光谱数据质量
光谱质量是保证高光谱反演模型鲁棒性、稳健性和预测精度的关键因素。地物光谱曲线的信息量越大、清晰度越高、信噪比越低则光谱质量越好。提升光谱质量除了通过改进遥感传感器设计外,对光谱进行优化处理也是一条重要途径。光谱处理是将原始光谱反射率数据使用合适的优化方法降低光谱信噪比、增强特征光谱信息的过程,不同的优化方法会得到不同的光谱特征曲线。
通常优化处理包括光谱预处理和光谱变换,主要是为了解决两个问题:一是去除高光谱信息中的噪声,如由样品具体状态(如颗粒直径、密度、湿度等)、实验条件(如仪器误差、操作误差等)以及随机环境等的影响引入的噪声,主要包括小波去噪、包络线去除、断点修正、最大(或最小)噪声分离等算法[81-83]。二是光谱信息增强,突出目标重金属元素光谱特征信息,得到特征增强、数据质量提升的样本,从而提高预测精度,主要包括光谱微分(一阶、二阶等)[84-85]、连续统去处、高斯卷积平滑、重采样、多元散射校正[86]、变量标准化等算法。
通常,光谱微分技术可有效消除光谱曲线的漂移现象和部分线性的背景干扰,有利于挖掘出与重金属之间敏感的光谱特征参数,因此光谱微分技术广泛的运用于光谱研究中。另外,光谱倒数对数变换,能够提升可见光范围内光谱间的差异,削弱由于地形、光照等条件带来的随机影响。
5.2 反演建模方法
土壤类型丰富多样,一种建模方法很难对所有土壤类型下重金属含量反演都有效。选取合适的建模方法可以最大限度的提高重金属含量估算精度。因此,建模方法的选取、优化和革新对土壤重金属高光谱反演估算至关重要。
建模方法的发展,大致可以概括为从单变量统计分析到多元统计分析,从基于线性关系建模到基于非线性关系建模。统计分析算法的思想是,选取与目标重金属含量最相关的特征波段作为自变量,目标重金属含量作为因变量,建立反演模型估算研究区目标重金属含量。单变量统计分析是选取相关性最好的一个波段,而多元统计分析是从大到小选取多个特征波段进行综合。多元统计分析算法是目前为止土壤重金属元素定量反演建模运用的最普遍的算法,其核心思想是寻找土壤反射率与目标重金属元素含量之间的线性关系,代表性算法包括主成分回归(PCR)[87]、逐步多元线性回归(SMLR)、偏最小二乘回归(PLSR)[88-90]等。比较而言,PLSR兼顾了PCR和SMLR的优良特性,模型预测精度明显优于PCR和SMLR,稳定性更好,已成为使用最为普遍的多元统计分析算法。
多元统计分析算法虽然解决了多重共线问题,但它并没有考虑到变量之间的非线性关系。而土壤反射率光谱与重金属含量之间本身就并非完美的线性关系,例如:重金属光谱特征并非绝对会随着浓度的增高而增强;相同浓度的重金属在不同的土壤类型中由于有机质等组分光谱的影响其特征光谱也有明显差异[91]。此外,随着研究范围和研究的重金属种类增多,基于线性关系建立的反演模型会出现严重的过拟合和解释性不足等问题。因此部分学者开始尝试在土壤重金属含量反演建模过程中引入模式识别[92-93]和人工智能等方法,即基于非线性关系建立反演模型。目前基于非线性关系的代表算法主要包括支持向量机(SVM)、最小二乘支持向量机(LSSVM)、决策树(DT)、梯度提升决策树(GBDT)、人工神经网络(ANN)、模糊神经网络(FNN)、单隐含层前馈神经网络(SLFN)、随机森林(RF),超限学习机(ELM))等。从理论上分析,基于非线性关系的模型精度会优于线性关系模型,大部分的对比研究得到了进一步的证实。成功等[76]对比分析了湖南株洲市区中西部土壤样本多元线性回归(MLR)、偏最小二乘回归(PLSR)和BP神经网络3种建模方法,发现对土壤Cu、Cr、Ni的预测效果由大到小依次为BP模型、MLR模型、PLSR模型。GOODARZI等[93]利用FNN、ANN、PLSR三种建模方法估测了采矿区Pb元素含量,其中FNN的估测效果最好,决定系数高达0.98。WANG等[94]通过基因遗传算法(GA)对重金属进行预测,As、Pb、Zn、Cu的预测结果均好于PCR的。
土壤重金属种类不同,其对应的最佳建模方法也有差异,迄今为止还没有哪一种反演估算模型对各种重金属存在状态都有效,模型仍需继续改善和优化。郭云开等[22]注意到多元统计分析方法的不足,提出了基于核偏最小二乘回归反演模型(KPLS),估测了湖南省某铜锌矿区土壤Cu元素含量,KPLS预测精度明显高于PLSR和MFL,通过比较三者预测样本的平均相对误差发现KPLS仅为13.25%,优于MFL的32.22%和PLSR的14.18%。马伟波等[95]提出了竞争自适应重加权算法结合偏最小二乘法(CARS-PLS-SVM),该算法在一定程度上优化了偏最小二乘算法。袁自然等[26]提出了一种优化CARS结合PSO-SVM算法,该算法在预测精度方面明显优于支持向量机回归和随机森林回归。
6 问题与展望
6.1 存在的问题
多年来在研究者们共同努力下,土壤重金属高光谱遥感监测技术在理论和方法体系上均取得了长足的进步,但现实研究中仍有诸多问题亟待解决:
1) 土壤的理化性质、上覆植被状况和周围环境扰动千差万别,导致高光谱遥感数据和土壤组分含量的对应关系难以准确建立;2) 土壤重金属含量少,光谱信息微弱且易被掩盖,因此对土壤重金属光谱信息的获取、处理、建模均有较高难度;3) 高光谱数据波段多且窄,相邻波段相关性非常高,信息存在大量冗余,使得土壤重金属含量信息提取时算法复杂度高、速度慢、精度低;4) 利用高光谱影像定量监测土壤重金属目前还不能脱离土壤地面高光谱数据,短时间内难以用低空、高空高光谱遥感单独进行动态监测;5) 现阶段学者们建立的某些土壤重金属高光谱定量反演模型虽然精度较高,但大都只适用于特定研究区的特定样本,模型鲁棒性差,难以大规模推广应用;6) 土壤重金属高光谱监测成熟模型较少且尚未得到全面验证,现阶段仍然处于模型总结和理论完善阶段,与利用模型预测土壤重金属含量应用阶段还存在一定的距离,仍无法完全取代人工野外布点、采样、化验的监测方法。
6.2 发展趋势
土壤重金属高光谱遥感监测技术目前虽然还存在很多问题,但随着对土壤学研究的深入及对高光谱硬件和软件系统的改进,高光谱遥感技术在土壤重金属污染监测领域仍具有巨大发展潜力。笔者认为高光谱遥感技术在土壤重金属监测领域未来将呈现从定性到定量、从微观到宏观、从被动到主动、从室内到室外四个方面的主要特点。
6.2.1 从定性到定量
高光谱遥感应用早期只能用于探索研究区有没有被土壤重金属污染以及被污染等级,而随着高光谱传感器光谱、空间分辨率的大幅度提高以及对不同土壤类型的光谱响应机理和特征区间的深入研究,定量探索重金属含量成为了可能。毋庸置疑,随着对成像机理和反演方法的持续深入研究,利用高光谱遥感技术的定量监测精度也必然会得到进一步提升。
6.2.2 从微观到宏观
从研究区按规则采集土壤样本,室内化学分析,通过插值方法求得研究区采样点以外区域重金属含量,这种“以点带面”的监测方法,仅适用于土壤空间异质性较小地区的小范围微观监测,显然达不到快速、实时监测大范围土壤重金属含量变化的目的。而随着高光谱土壤重金属监测技术及理论的发展,未来可运用多源高光谱数据多角度、多尺度综合提取土壤重金属含量信息。根据研究区范围,小范围上使用手持高光谱仪、遥感车等近地遥感平台,中等范围上利用无人机等低空遥感平台,大范围上使用飞机、卫星等高空遥感平台获取高光谱数据,实现快速、实时、全尺度的土壤重金属含量宏观监测。
6.2.3 从被动到主动
传统的室外取样、室内化学分析的监测方法只能检测当前研究区土壤有没有被污染或污染程度,该方法由于无法短周期重复性获取研究区大范围土壤重金属含量数据,故基本不能实现土壤重金属含量中大范围实时检测,不能提前防控,因此,属于被动监测方法。而利用高光谱遥感技术监测土壤重金属,一旦确定精度可靠的反演模型,便只需周期性地获取研究区高光谱影像即可,而可在较短周期内获得目标区影像恰好是遥感的技术特点之一,故无论研究区是否被污染,其土壤重金属含量均可被实时立体监测。这有助于相关部门早发现、早治理,做好防控工作,属于主动监测。对于复杂且日益严重的土壤污染状况,主动监测手段将会在未来土壤重金属含量监测领域占据主导地位。
6.2.4 从室内到现场
在室内可控条件下可获取地物较理想的高光谱数据,这与遥感传感器从自然环境中获取受环境噪声影响的该地物高光谱数据会存在较大区别,二者难以有效匹配。地物室内高光谱与非地面高光谱信息不匹配的问题,不利于利用非地面高光谱遥感技术反演土壤重金属含量模型的建立,并降低模型的鲁棒性、稳健性和预测精度。室外环境中测定的地面高光谱数据与非地面高光谱数据差异小。相较于室内高光谱,室外地面高光谱数据对于理解非地面高光谱遥感数据的性质、传感器的工作性能、光谱范围设定、波段设置以及数据应用潜力评价都具有更高的参考价值,更有利于非地面高光谱技术及方法的研究。
高光谱是技术手段,只有从土壤学角度去理解土壤光谱,即从土壤光谱形成机理掌握土壤光谱特性,才能从根本上抓住高光谱土壤重金属反演问题的核心。针对反演建模,可组合多个敏感波段探究最佳组合方式,进一步探索非线性和线性方法融合的建模方法,提高模型的精度。针对高光谱波段信息冗余的问题,需要探索更加科学的光谱降维方法。多学科、多技术、多数据源结合、全空间尺度是未来土壤重金属高光谱遥感监测领域的主要发展趋势。
REFERENCES
[1] 环境保护部,国土资源部.全国土壤污染状况调查公报[J]. 中国环保产业, 2014, 36(5): 10-11.Ministry of Environmental Protection, Ministry of Land and Resources. National bulletin of soil pollution survey China[J]. Environmental Protection Industry, 2014, 36(5): 10-11.
[2] 赵其国, 骆永明. 论我国土壤保护宏观战略[J]. 中国科学院院刊, 2015, 30(4): 452-458.ZHAO Qi-guo, LUO Yong-ming. The macro strategy of soil protection in China[J]. Bulletin of the Chinese Academy of Sciences,2015, 30(4): 452-458.
[3] 宋 伟, 陈百明, 刘 琳. 中国耕地土壤重金属污染概 况[J]. 水土保持研究, 2013, 20(2): 293-298.SONG Wei, CHEN Bai-ming, LIU Lin. Soil heavymetal pollution of cultivated land in China[J]. Research of Soil and Water Conservation, 2013, 20(2): 293-298.
[4] BINGG W, LINn S Y. A review of heavy metal contaminations in urban soils, urban road dusts and agricultural soils from China[J]. Microchemical Journal, 2010, 94(2): 99-107.
[5] 陆安祥, 孙 江, 王纪华, 等. 北京农田土壤重金属年际变化及其特征分析[J]. 中国农业科学, 2011, 44(18): 3778-3779.LU An-xiang, SUN Jiang, WANG Ji-hua, et al. Annual variability and characteristics analysis of heavy metals in agricultural soil of Beijing[J]. Scientia Agricultura Sinica, 2011, 44(18): 3778-3789.
[6] TENG Y G, WU J, LU S J, et al. Soil and soil environmental quality monitoring in China: A review[J]. Environment International, 2014, 69: 177-199.
[7] LI M, XI X, XIAO G, et al, National multi-purpose regional geochemical survey in China[J]. Journal of Geochemical Exploration, 2014, 139: 21-30.
[8] 陈雅丽, 翁莉萍, 马 杰, 等. 近十年中国土壤重金属污染源解析研究进展[J]. 农业环境科学学报, 2019, 38(10): 2219-2238.CHEN Ya-li, WENG Li-ping, MA Jie, et al. Review on the last ten years of research on source identification of heavy metal pollution in soils[J]. Journal of Agro-Environment Science, 2019, 38(10): 2219-2238.
[9] 吴昀昭, 陈 骏, 田庆久, 等. 模拟Hymap、Aster和TM光谱快速预测南京土壤Hg污染研究[C]//中国地理信息系统协会第八届年会论文集. 北京: 中国地理信息系统协会, 2004: 887-893.WU Jun-zhao, CHEN Jun, TIAN Qing-jiu, et al. Simulation of Hymap, Aster and TM spectra for rapid prediction of Hg contamination in Nanjing soils[C]//Proceedings of the 8th Annual Conference of the China Geographic Information System Association. Beijing: China GIS Association, 2004: 887-893.
[10] ZHAO S, WANG Q, LI Y, et al. An overview of satellite remote sensing technology used in China's environmental protection[J]. Earth Science Informatics, 2017, 10(2): 137-148.
[11] 曾怀恩, 黄声亨. 基于Kriging方法的空间数据插值研 究[J]. 测绘工程, 2007, 16(5): 5-13.ZENG Huai-en, HUANG Sheng-xiang. Research on spatial data interpolation based on Kriging interpolation[J]. Engineering of Surveying and Mapping, 2007, 16(5): 5-13.
[12] 李俊晓, 李朝奎, 殷智慧. 基于ArcGIS的克里金插值方法及其应用[J]. 测绘通报, 2013, 66(9): 87-97.LI Jun-xiao, LI Chao-kui, YIN Zhi-hui. ArcGIS-based Kriging interpolation method and its application[J]. Bulletin of Surveying and Mapping, 2013, 66(9): 87-97.
[13] HU K L, ZHANG F R, LI H, et al. Spatial patterns of soil heavy metals in urban–rural transition zone of Beijing[J]. Pedosphere, 2006, 16(1): 690-698.
[14] 程朋根, 吴 剑, 李大军, 等. 土壤有机质高光谱遥感和地统计定量预测[J]. 农业工程学报, 2009, 25(3): 142-147.CHENG Peng-gen, WU Jian, LI Da-jun, et al. Quantitative prediction of soil organic matter content using hyper spectral remote sensing and geo-statistics[J]. Transactions of the Chinese Society of Agricultural Engineering, 2009, 25(3): 142-147.
[15] 浦瑞良, 宫 鹏. 高光谱遥感及其应用[M]. 北京: 高等教育出版社, 2000.PU Rui-liang, GONG Peng. Hyperspectral remote sensing and its applications[M]. Beijing: Higher Education Press, 2000.
[16] QIAN L, WANG S J, BAI X Y, et al. Rapid inversion of heavy metal concentration in karst grain producing areas based on hyperspectral bands associated with soil components[J]. Microchemical Journal, 2019, 148: 404-411.
[17] LEE K Y, KANG S, JESO E I, et al. Exploring correlations between hyper-spectral signatures acquired in the laboratory and in-situ observation for heavy metal concentrations in soil[J]. Spatial Information Research, 2018, 26(1): 1-9.
[18] SALIM L, GEORGE P, BREWER P, et al. Heavy metal soil contamination detection using combined geochemistry and field spectroradiometry in the united kingdom[J]. Sensors, 2019, 19(4): 1-16.
[19] 吴昀昭. 南京城郊农业土壤重金属污染的遥感地球化学基础研究[D]. 南京: 南京大学, 2005.WU Jun-zhao. Heavy metal pollution in suburban soils of the Nanjing area of archaeology[D]. Nanjing: Nanjing University, 2005.
[20] MALLEY D F, WILLIAMS P C. Use of near-infrared reflectance spectroscopy in prediction of heavy metals in freshwater sediment by their association with organic matter[J]. Environmental Science & Technology, 1997, 31(12): 3461-3467.
[21] 郭学飞, 曹 颖, 焦润成, 等. 基于高光谱的北京铁矿区土壤重金属镍元素含量反演研究[J]. 土壤通报, 2021, 52(4): 960-967.GUO Xue-fei, CAO Ying, JIAO Run-cheng, et al. An inversion of soil nickel contents with hyperspectral in iron mine area of Beijing[J]. Chinese Journal of Soil Science, 2021, 52(4): 960-967.
[22] 郭云开, 章 琼, 钱 佳, 等. 粮食产区农用地土壤重金属Cd的高光谱反演[J]. 测绘工程, 2020, 29(6): 56-60.GUO Yun-kai, ZHANG Qiong, QIAN Jia, et al. Hyperspectral inversion of heavy metal Cd in agricultural soil in grain-producing areas[J]. Engineering of Surveying and Mapping, 2020, 29(6): 56-60.
[23] KHOSRAVI V, ARDEJANI F D, YOUSEF S, et al. Monitoring soil lead and zinc contents via combination of spectroscopy with extreme learning machine and other data mining methods[J]. Geoderma, 2018, 318: 29-41.
[24] 方少文, 杨梅花, 赵小敏, 等. 红壤区土壤有机质光谱特征与定量估算: 以江西省吉安县为例[J]. 土壤学报, 2014, 51(5): 1003-1010.FANG Shao-wen, YANG Mei-hua, ZHAO Xiao-min, et al. Spectral characteristics and quantitative estimation of som in red soil typical of Ji’an county, Jiangxi Province[J]. Acta Pedologica Sinica, 2014, 51(5): 1003-1010.
[25] ZHANG X, DING S T, CEN Y, et al. Soil heavy metal Pb content inversion method by combining field with laboratory spectra[J]. Geomatics and Information Science of Wuhan University, 2021. DOI: 10.13203/j.whugis20200386.
[26] 袁自然, 魏立飞, 张杨熙, 等. 优化CARS结合PSO-SVM算法农田土壤重金属砷含量高光谱反演分析[J]. 光谱学与光谱分析, 2020, 40(2): 567-573.YUAN Zi-ran, WEI Li-fei, ZHANG Yang-xi, et al. Hyperspectral inversion and analysis of heavy metal arsenic content in farmland soil based on optimizing CARS combined with PSO-SVM algorithm[J]. Spectroscopy and Spectral Analysis, 2020, 40(2): 567-573.
[27] ZHANG X, SUN W, CEN Y, et al. Predicting cadmium concentration in soils using laboratory and field reflectance spectroscopy[J]. Science of the Total Environment, 2018, 650: 321-334.
[28] 涂宇龙, 邹 滨, 姜晓璐, 等. 矿区土壤Cu含量高光谱反演建模[J]. 光谱学与光谱分析, 2018, 38(2): 575-581.TU Yu-long, ZOU Bin, JIANG Xiao-lu, et al. Hyperspectral remote sensing based modeling of Cu content in mining soil[J]. Spectroscopy and Spectral Analysis, 2018, 38(2): 575-581.
[29] 钱 佳, 郭 云, 章 琼, 等. 矿区土壤重金属Pb、Cd污染状况高光谱分类建模[J]. 测绘通报, 2019(9): 82-84. DOI:10.13474/j.cnki.11-2246.2019.0290. QIAN Jia, GUO Yun-kai, ZHANG Qiong, et al. Pollution classification of heavy metals Pb and Cd in mining area based on hyperspectral[J]. Bulletin of Surveying and Mapping, 2019(9): 82-84. DOI: 10.13474/j.cnki.11-2246. 2019.0290.
[30] WANG R, WU S, WU K, et al. Estimation and spatial analysis of heavy metals in metal tailing pond based on improved PLS with multiple factors[J]. IEEE Access, 2021, 9(64): 880-894.
[31] ZHANG L, CHEN X L, ZHANG Y. Study on spatial distribution of total suspended matter of Poyang Lake and its effect on the water quality[C]//The Thrid International Conference on Agro-Geninformatics. Beijing: IEEE, 2014: 1-4.
[32] 杨灵玉, 高小红, 张 威, 等. 基于Hyperion影像植被光谱的土壤重金属含量空间分布反演—— 以青海省玉树县为例[J]. 应用生态学报, 2016,27(6): 1775-1784.YANG Lin-yu, GAO Xiao-hong, ZHANG Wei, et al. Estimating heavy metal concentrations in topsoil from vegetation reflectance spectra of Hyperion images: A case study of Yushu county, Qinghai, China[J].Chinese Journal of Applied Ecology, 2016, 27(6): 1775-1784.
[33] 张亚光, 陈建平, 李 诗. 高光谱遥感在土壤重金属污染监测中的应用[J]. 地质学刊, 2019, 43(3): 491-498.ZHANG Ya-guang, CHEN Jian-ping, LI Shi. Application of hyperspectral remote sensing in soil heavy metal pollution monitoring[J]. Journal of Geology, 2019, 43(3): 491-498.
[34] 屈永华, 焦思红, 刘素红, 等. 从高光谱卫星数据中提取植被覆盖区铜污染信息[J]. 光谱学与光谱分析, 2015, 35(11): 3176-3181.QU Yong-hua, JIAO Si-hong, LIU Su-hong, et al. Retrieval of copper pollution information from hyperspectral satellite data in a vegetation cover mining area[J]. Spectroscopy and Spectral Analysis, 2015, 35(11): 3176-3181.
[35] 刘 华, 张利权. 崇明东滩盐沼土壤重金属含量的高光谱估算模型[J]. 生态学报, 2007, 27(8): 3427-3434.LIU Hua, ZHANG Li-quan. A predictive model for the hyperspectral character of saltmarsh soil to its heavy metal content at Chongming Dongtan[J]. Acta Ecologica Sinica, 2007, 27(8): 3427-3434.
[36] ZIZALA D, ZADOROVA T, KAPICKA J. Assessment of soil degradation by erosion based on analysis of soil properties using aerial hyperspectral images and ancillary data[J]. Czech Republic. Remote Sensing, 2017, 9(1): 28-40.
[37] STEINBERG A, CHABRILLAT S, STEVENS A, et al. Prediction of common surface soil properties based on Vis-NIR airborne and simulated EnMAP imaging spectroscopy data: Prediction accuracy and influence of spatial resolution[J]. Remote Sensing, 2016, 8(7): 613-627.
[38] MALEC S, ROGGE D, HEIDEN U, et al. Capability of spaceborne hyperspectral EnMAP mission for mapping fractional cover for soil erosion modeling[J]. Remote Sensing, 2015, 7(9): 11776-11800.
[39] EISELE A, LAU L, HEWSON R, et,al. Applicability of the thermal infrareds spectral region for the prediction of soil properties across semi-arid agricultural landscapes[J]. Remote Sensing, 2012, 4(11): 3265-3286.
[40] YUE J, FENG H, YANG G, et al. A comparison of regression techniques for estimation of above-ground winter wheat biomass using near-surface spectroscopy[J]. Remote Sensing, 2018,10(2): 66.
[41] 马伟波. 基于HyMAP-C航空高光谱影像土壤重金属浓度估算[D]. 徐州: 中国矿业大学, 2018.MA Wei-bo. Estimating the concentration of soil heavy metal based on HyMAP-C airborne hyperspectral image[D]. Xuzhou: China University of Mining and Technology, 2018.
[42] YI X S, LAN A J, WEN X M, et al. Monitoring of heavy metals in farmland soils based on ASD and Gaia Sky-mini[J]. Environmental Sciences, 2018 37(6): 1781-1788.
[43] 何 挺, 王 静, 林宗坚, 等. 土壤有机质光谱特征研究[J]. 地球空间信息科学学报(英文版), 2009, 12(11): 975-979.HE Ting, WANG Jing, LIN Zong-jian, et al. Spectral features of soil organic matter[J]. Geomatics and Information Science of Wuhan University, 2006, 31(11): 975-979.
[44] 龚绍琦, 王 鑫, 沈润平, 等. 滨海盐土重金属含量高光谱遥感研究[J]. 遥感技术与应用, 2010, 25(2): 169-177.GONG Shao-qi, WANG Xing, SHEN Run-ping, et al. Study on heavy metal element content in the coastal saline soil by hyperspectral remote sensing[J]. Remote Sensing Technology and Application, 2010, 25(2): 169-177.
[45] 宋婷婷, 付秀丽, 陈 玉, 等. 云南个旧矿区土壤锌污染遥感反演研究[J]. 遥感技术与应用, 2018, 33(1): 88-95.SONG Ting-ting, FU Xiu-li, CHEN Yu, et al. Remote sensing inversion of soil zinc pollution in Gejiu mining area of Yunnan, Yunnan Province[J]. Remote Sensing Technology and Application, 2018, 33(1): 88-95.
[46] 贺军亮, 蒋建军, 孙中伟, 等. 土壤重金属含量光谱估算模型的初步研究[J]. 农机化研究, 2009, 31(9): 22-25.HE Jun-liang, JIANG Jian-jun, SUN Zhong-wei, et al. Studying on retrieval of soil heavy metal content using the organic mater identification index[J]. Journal of Agricultural Mechanization Research, 2009, 31(9): 22-25.
[47] 程先锋, 宋婷婷, 陈 玉, 等. 滇西兰坪铅锌矿区土壤重金属含量的高光谱反演分析[J]. 岩石矿物学杂志, 2017, 36(1): 60-69.CHENG Xian-feng, SONG Ting-ting, CHEN Yu, et al. Retrieval and analysis of heavy metal content in soil based on measured spectra in the Lanping Zn-Pb mining area, Western Yunnan Province[J]. Acta Petrologica et Mineralogica, 2017, 36(1): 60-69.
[48] 张 威, 高小红, 杨 扬, 等. 基于光谱分析的土壤重金属含量估算研究—— 以三江源区玉树县和玛多县为例[J]. 土壤, 2014, 46(6): 1052-1060.ZHANG Wei, GAO Xiao-hong, YANG Yang, et al. Estimating heavy metal contents for topsoil based on spectral analysis: A case study of Yushu and Maduo Counties in the Three-River Source Region[J]. Soils, 2014, 46(6): 1052-1060.
[49] 徐彬彬, 戴昌达. 南疆土壤光谱反射特性与有机质含量的相关分析[J]. 科学通报, 1980, 25(6): 282-284.XU Bin-bin, DAI Chang-da. Correlation analysis of soil spectral reflectance and organic matter content in southern Xinjiang[J]. Chinese Science Bulletin, 1980(6): 282-284.
[50] 徐彬彬. 土壤剖面的反射光谱研究[J]. 土壤, 2000, 32(6): 281-287.XU Bin -bin. Research on the spectral reflectance of soil section[J]. Soils, 2000, 32(6): 281-287.
[51] 王 璐, 蔺启忠, 贾 东, 等. 基于反射光谱预测土壤重金属元素含量的研究[J]. 遥感学报, 2007, 11(6): 906-913.WANG Lu, LIN Qi-zhong, JIA Dong, et al. Study on the prediction of soil heavy metal elements content based on reflectance spectra[J]. Journal of Remote Sensing, 2007, 11(6): 906-913.
[52] 邹 滨, 涂宇龙, 姜晓璐, 等. 土壤Cd含量实验室与野外DS光谱联合反演[J]. 光谱学与光谱分析, 2019, 39(10): 241-249.ZOU Bin, TU Yu-long, JIANG Xiao-lu, et al. Estimation of Cd content in soil using combined laboratory and field DS spectroscopy[J]. Spectroscopy and Spectral Analysis, 2019, 39(10): 3223-3231.
[53] 解宪丽, 孙 波, 郝红涛. 土壤可见光-近红外反射光谱与重金属含量之间的相关性[J]. 土壤学报, 2007, 44(6): 982-993.XIE Xian-li, SUN Bo, HAO Hong-tao. Relationship between visible-near infrared reflectance spectroscopy and heavy metal of soil concentration[J]. Acta Pedologica Sinica, 2007, 44(6): 982-993.
[54] 任红艳. 宝山矿区农田土壤-水稻系统重金属污染的遥感监测[D]. 南京: 南京农业大学, 2008.REN Hong-yan. Use of hyper-multiple-spectral data on monitoring heavy metal pollution in soil-rice system nearby Baoshan mines[D]. Nanjing: Nanjing Agricultural College, 2008.
[55] 王 维, 沈润平, 吉曹翔. 基于高光谱的土壤重金属铜的反演研究[J]. 遥感技术与应用, 2011, 26(3): 348-354.WANG Wei, SHEN Run-ping, JI Cao-xiang. Study on heavy metal Cu based on hyperspectral remote sensing[J]. Remote Sensing Technology and Application, 2011, 26(3): 348-354.
[56] 任红艳, 庄大方, 潘剑君, 等. 重金属污染水稻的冠层反射光谱特征研究[J]. 光谱学与光谱分析, 2010, 30(2): 430-434.REN Hong-yan, ZHUANG Da-fang, PAN Jian-jun, et al. Study on canopy spectral characteristics of paddy polluted by heavy metals[J]. Spectroscopy and Spectral Analysis, 2010, 30(2): 430-434.
[57] 马 磊, 颜 安. 基于地物光谱和Landsat8遥感影像的土壤铅含量反演研究[J]. 山东农业科学, 2019, 51(12): 120-126.MA Lei, YAN An. Study on soil lead content inversion based on hyperspectral and Landsat-8 remote sensing images[J]. Shandong Agricultural Sciences, 2019, 51(12): 120-126.
[58] 吴明珠, 李小梅, 沙晋明. 亚热带土壤铬元素的高光谱响应和反演模型[J]. 光谱学与光谱分析, 2014, 34(6): 1660-1666.WU Ming-zhu, LI Xiao-mei, SHA Jin-ming. Spectral inversion models for prediction of total chromium content in subtropical soil[J]. Spectroscopy and Spectral Analysis, 2014, 34(6): 1660-1666.
[59] 贺军亮, 韩超山, 韦 锐, 等. 基于偏最小二乘的土壤重金属镉间接反演模型[J]. 国土资源遥感, 2019, 31(4): 96-103.HE Jun-liang, HAN Chao-shan, WEI Rui, et al. Research on indirect hyperspectral estimating model of heavy metal Cd based on partial least squares regression[J]. Remote Sensing for Land and Resources, 2019, 31(4): 96-103.
[60] 王金凤, 王世杰, 白晓永, 等. 基于高光谱反射率的喀斯特地区土壤重金属锌元素含量反演[J]. 光谱学与光谱分析, 2019, 39(12): 3873-3879.WANG Jin-feng, WANG Shi-jie, BAI Xiao-yong, et al. Prediction soil heavy metal zinc based on spectral reflectance in Karst area[J]. Spectroscopy and Spectral Analysis, 2019, 39(12): 3873-3879.
[61] 徐明星, 吴绍华, 周生路, 等. 重金属含量的高光谱建模反演: 考古土壤中的应用[J]. 红外与毫米波学报, 2011, 30(2): 109-114.XU Ming-xing, WU Shao-hua, ZHOU Sheng-lu, et al. Hyperspectral reflection models for retrieving heavy metal content: Application in the archaeological soil[J]. Journal of Infrared and Millimeter Waves, 2011, 30(2): 109-114.
[62] KEMPER T, SOMMER S. Estimate of heavy metal contamination in soils after a mining accident using reflectance spectroscopy[J]. Environmental Science and Technology, 2002, 36(12): 2742-2747.
[63] LIU Z, LU Y, PENG Y, et al. Estimation of soil heavy metal content using hyperspectral data[J]. Remote Sensing, 2019, 11(12): 14-64.
[64] WANG F, WU Q Y, LU J S, et al. Spatial characteristics and environmental risk of heavy metals in typical gold mining area of Shandong Province[J]. Huan Jing KeXue, 2016, 37(8): 3144-3150. Doi: 10.13277/h.hjkx.2016.08.041.
[65] 方 媛. 多时相Landsat-8影像反演土壤重金属含量的经验模型选择与特征提取[D]. 北京: 中国地质大学(北京), 2018.FANG Yuan. Empirical model selection and feature extraction for heavy metal concentration in soil using multi-temporal Landsat-8 images[D]. Beijing: China University of Geosciences(Beijing), 2018.
[66] 叶元元. 多金属矿区土壤重金属的高光谱定量估算研 究[D]. 徐州: 中国矿业大学, 2014.YE Yuan-yuan. Quantitative estimating of soil heavy metals with hyper-spectrum in polymetallic mining areas[D]. Xuzhou: China University of Mining and Technology, 2014.
[67] SIEBIELEC G, MCCARTY G W, STUCZYNSKI T I, et al. Near- and mid-infrared diffuse reflectance spectroscopy for measuring soil metal content[J]. Journal of Environment Quality, 2004, 33(6): 2056-2069.
[68] 周 茉, 邹 滨, 涂宇龙, 等. 关联类标准化样品特征波段的矿区土壤重金属Pb高光谱反演[J]. 光谱学与光谱分析, 2020, 40(7): 2182-2187.ZHOU mo, ZOU Bin, TU Yu-long, et al. Hyperspectral modeling of Pb content in mining area based on spectral feature band extracted from near standard soil sample[J]. Spectroscopy and Spectral Analysis, 2020, 40(7): 2182-2187.
[69] 卓 荦. 基于高光谱遥感的土壤重金属空间分布研究[D]. 武汉: 武汉大学, 2010.ZHUO Hun. The research of estimating heavy metal spatial distribution of soil using hyperspectral data[D]. Wuhan: Wuhan University, 2010.
[70] 向 颖. 成都平原水稻土重金属铜和铅含量的高光谱反演研究[D]. 成都: 四川农业大学, 2015. XIANG Ying. Studies on Cu and Pb content of paddy soil in ChengDu plain based on the hyper-spectrum estimation model[D]. Chengdu: Sichuan Agricultural University, 2015.
[71] 沈文娟, 蒋超群, 侍 昊, 等. 土壤重金属污染遥感监测研究进展[J]. 遥感信息, 2014, 29(6): 112-117, 124.SHEN Wen-juan, JIANG Chao-jun, SHI Hao, et al. Progress in soil heavy metal pollution monitoring via remote sensing technology[J]. Remote Sensing Information, 2014, 29(6): 112-117, 124.
[72] 焦文涛, 蒋 新, 余贵芬, 等. 土壤有机质对镉在土壤中吸附-解吸行为的影响[J]. 环境化学, 2005, 24(5): 545-549.JIAO Wen-tao, JIANG Xin, YU Gui-fen, et al. Effects of organic matter on cadmium adsorption-desorption in three soils[J]. Environmental Chemistry, 2005, 24(5): 545-549.
[73] 王润生, 甘甫平, 闫柏琨, 等. 高光谱矿物填图技术与应用研究[J]. 国土资源遥感, 2010, 22(1): 1-13. WANG RUN-sheng, GAN Fu-ping, YAN Bo-kun, et al. Hyperspectral mineral mapping and its application[J]. Remote Sensing for Land & Resources, 2010, 22(1): 1-13.
[74] SHEN, F, MAO L J, SUN R X, et al. Contamination evaluation and source identification of heavy metals in the sediments from the Lishui River watershed, Southern China[J]. International Journal of Environmental Research and Public Health, 2019, 22(6): 21-33.
[75] 左 玲. 黑土区土壤重金属高光谱遥感监测方法探究[D]. 北京: 中国地质大学(北京), 2020. ZUO Ling. Research on Hyperspectral remote sensing monitoring method of heavy metals in black soil region[D]. Beijing: China University of Geosciences(Beijing), 2020.
[76] 成 功, 李嘉璇, 戴之秀. BP神经网络在土壤重金属污染分析中的应用[J]. 地质学刊, 2017, 41(3): 394-400.CHENG Gong, LI Jia-xuan, DAI Zhi-xiu. Application of BP neural network on the analysis of heavy metal contamination in soil[J]. Journal of Geology, 2017, 41(3): 394-400.
[77] 邵孝侯, 胡霭堂. 镉在土壤上的吸附和解吸特性研究[J]. 环境化学, 1991,10(1): 76-80.SHAO Xiao-hou, HU Ai-tang, QIN Huai-ying. Study on the characteristics of adsorption and desorption of cadmium in soils[J]. Environmental Chemistry, 1991, 10(1): 76-80.
[78] 刘 霞, 刘树庆, 王胜爱. 河北主要土壤中Cd和Pb的形态分布及其影响因素[J]. 土壤学报, 2003, 40(3): 393-400.LIU Xia, LIU Shu-qing, WANG Sheng-ai. Distribution of cadmium and lead forms and its affecting factors in soils of Hebei Province[J]. Acta Pedologica Sinica, 2003, 40(3): 393-400.
[79] NAIDU A S, BLANCHARD A, KELLEY J J, et al. Heavy metals in Chukchi Sea sediments as compared to selected circum-arctic shelves[J]. Marine Pollution Bulletin, 1997, 35(7): 260-269.
[80] 董霁红, 于 敏, 赵银娣, 等. 矿区复垦土壤重金属含量分布与光谱特征研究—— 以徐州市柳新矿区为例[J]. 中国矿业大学学报, 2012,41(5): 827-832.DONG Ji-hong, YU Min, ZHAO Yin-di, et al. Research on the distribution and spectral characteristics of heavy metal content in reclaimed soil of mining areas-a case study of Liuxin mining district in Xuzhou City[J]. Journal of China University of Mining & Technology, 2012, 41(5): 827-832.
[81] ASANZADEH S. A review on spectral processing methods for geological remote sensing[J]. International Journal of Applied Earth Observation and Geoinformation, 2016, 47: 69-90.
[82] XU Y J, HU G D, ZHANG Z F. Continuum removal and its application to the spectrum classification of field object[J]. Geography and Geo-Information Science, 2005, 21(6): 11-14.
[83] WANG F, GAO J, ZHA Y. Hyperspectral sensing of heavy metals in soil and vegetation: Feasibility and challenges[J]. ISPRS Journal of Photogrammetry and Remote Sensing, 2018, 136: 73-84.
[84] SUSI H, BYLER D M. Protein structure by Fourier transform infrared spectroscopy: Second derivative spectra[J]. Biochemical and Biophysical Research Communications, 1983, 115(1): 391-397.
[85] BALESTRIERI C, COLONNA G, GIOVANE A, et al. Second-derivative spectroscopy of proteins. A method for the quantitative determination of aromatic amino acids in proteins[J]. The FEBS Journal, 2010, 90(3): 433-440.
[86] FEARN T, RICCIOLI C, GARRIDO-VARO A, et al. On the geometry of SNV and MSC[J]. Chemometrics and Intelligent Laboratory Systems, 2009, 96(1): 22-26.
[87] SHI T Z, CHEN Y Y, LIU Y L, et al. Visible and near-infrared reflectance spectroscopy—An alternative for monitoring soil contamination by heavy metals[J]. Journal of Hazardous Materials, 2014, 265(2): 166-176.
[88] THISSEN U, PEPERS M, üSTüN B, et al. Comparing support vector machines to PLS for spectral regression applications[J]. Chemometrics & Intelligent Laboratory Systems, 2004, 73(2): 169-179.
[89] PANDIT C M, FILIPPELLI G M, LI L. Estimation of heavy-metal contamination in soil using reflectance spectroscopy and partial least-squares regression[J]. International Journal of Remote Sensing, 2010, 31(15): 4111-4123.
[90] 邬登巍, 吴昀昭, 马宏瑞. 基于中红外漫反射光谱的土壤重金属元素含量预测研究[J]. 光谱学与光谱分析, 2010, 30(6): 1498-1502.WU Deng-wei, WU Yun-zhao, MA Hong-rui. Study on the prediction of soil heavy metal elements content based on midinfrared diffuse reflectance spectra[J]. Spectroscopy and Spectral Analysis, 2010, 30(6): 1498-1502.
[91] 王荣华. 基于上海市城市样带土壤光谱特征及重金属反演研究[D]. 上海: 上海师范大学, 2017.WANG Rong-hua. Study on soil spectral characteristics and heavy metal inversion based on shanghai urban transect[D]. Shanghai: Shanghai Normal University, 2017.
[92] HASTIE T J. The elements of statistical learning[J]. Model Assessment and Selection, 2015, 45(3): 193-244.
[93] GOODARZI R, MOKHTARZADE M, ZOEJ M. A robust fuzzy neural network model for soil lead estimation from spectral features[J]. Remote Sensing, 2015, 7(7): 8416-8435.
[94] WANG J, CUI L, GAO W, et al. Prediction of low heavy metal concentrations in agricultural soils using visible and near-infrared reflectance spectroscopy[J]. Geoderma, 2014, 216(4): 1-9.
[95] 马伟波, 谭 琨, 李海东, 等. 基于超限学习机的矿区土壤重金属高光谱反演[J]. 生态与农村环境学报, 2016, 32(2): 213-218.
[96] MA Wei-bo, TAN Kun, LI Hai-dong, et al. Hyperspectral inversion of heavy metals in soil of a mining area using extreme learning machine[J]. Journal of Ecology and Rural Environment, 2016, 32(2): 213-218.
CHENG Yong-sheng1, 2, 3, ZHOU Yao1, 2, 3
(1. Key Laboratory of Metallogenic Prediction of Nonferrous Metals and Geological Environment Monitoring, Ministry of Education, Central South University, Changsha 410083, China;
2. Hunan Key Laboratory of Nonferrous Resources and Geological Hazards Exploration, Central South University, Changsha 410083, China;
3. School of Geosciences and Info-Physics, Central South University, Changsha 410083, China)
Abstract: Compared with the traditional methods for quantitative study of soil heavy metal content, the hyperspectral remote sensing technology has greater advantages, such as lower cost, higher efficiency, wider detection range, strong macroscopic property, and dynamic monitoring, etc. Based on air-sky-earth research perspective, this paper analyzed the characteristics, pre-processing methods and technical processes, application conditions and scope of soil heavy metal hyperspectral data; it discussed the development of soil heavy metal monitoring based on hyperspectral remote sensing technology. By analyzing the inversion of spectral features based on soil heavy metals and soil active ingredients, we found that the contents of organic matter, iron oxides, and clay minerals in soil are the key factors leading to the differences in soil characteristic wavebands. In this paper, by summarizing the characteristic wave spectra of common active components and heavy metals in soil, it shows that 350-2500 nm is the main waveband range for predicting their contents, and the characteristic wavebands are very susceptible to soil types. The key factors affecting the inversion accuracy involve the soil hyperspectral response mechanism, hyperspectral data quality, occurrence state of heavy metals, and inversion modeling methods. The effective ways to further improve the accuracy of hyperspectral inversion of soil heavy metals include improving the spectral optimization method, constructing an efficient inversion model, and clarifying the spectral characteristics and occurrence mechanism of heavy metals. The future development of hyperspectral remote sensing technology will be characterized by quantitative, active, macroscopic and on-site. In addition, the data multi-source, fusion of non-linear and linear methods, and considering of multi-featured waveband information are also important trends for hyperspectral remote sensing technology in the future.
Key words: soil; heavy metals; active components; hyperspectral remote sensing; quantitative inversion; modeling method
Foundation item: Project(41672076) supported by the National Natural Science Foundation of China; Project (2020TJ-Q01) supported by the Science and Technology Talent Lifting Program of Hunan Province, China; Project(2020RC4003) supported by the Science and Technology Leading Talents Program of Hunan Province, China; Project(2021zzts0794) supported by the Graduate Students’ Independent Exploration and Innovation Program of Central South University, China; Project(2016JJ1022) supported by the Outstanding Youth Science Foundation Program of Hunan Province, China; Project(2019SK2261) supported by the Key Research and Development Program of Hunan Province, China
Received date: 2021-07-25; Accepted date: 2021-10-20
Corresponding author: CHENG Yong-sheng; Tel: +86-13017386868; E-mail: cys968@163.com
(编辑 李艳红)
基金项目:国家自然科学基金资助项目(41672076);湖南省科技人才托举工程项目(2020TJ-Q01);湖南省科技领军人才项目(2020RC4003);中南大学研究生自主探索创新项目(2021zzts0794);湖南省杰出青年科学基金项目(2016JJ1022);湖南省重点研发计划资助项目(2019SK2261)
收稿日期:2021-07-25;修订日期:2021-10-20
通信作者:成永生,教授,博士;电话:13017386868;E-mail:cys968@163.com
摘 要:与传统的土壤重金属含量定量研究方法相比,高光谱遥感技术具有成本低、效率高、探测范围广、宏观性强、可动态监测等优势。基于空-天-地研究视角,分析了土壤重金属高光谱数据特征、预处理方法与技术流程、应用条件与范围,论述了基于高光谱遥感技术开展土壤重金属监测的发展历程。通过归纳基于土壤重金属、土壤活性成分的光谱特征反演,发现土壤有机质、铁氧化物、黏土矿物等含量是导致土壤特征波段差异的关键因素。总结了土壤中常见活性成分及重金属的特征波谱,认为350~2500 nm是预测土壤成分含量的主要特征波段范围。影响反演精度的关键因素包括土壤高光谱响应机制、高光谱数据质量、重金属赋存状态以及反演建模方法,改进光谱优化方法、构建高效的反演模型、明确重金属光谱特征及其赋存机理是进一步提升土壤重金属高光谱反演精度的有效途径和方式。为适应土壤重金属含量定量监测研究需要,未来高光谱遥感技术将会朝着定量化、宏观化、主动化、现场化方向发展。另外,数据多源化、非线性方法与线性方法融合、顾及重金属和活性成分的多特征波段,也是今后高光谱遥感技术发展的重要趋势。